iOS的應用程序的生命周期,還有程序是運行在前台還是後台,應用程序各個狀態的變換,這些對於開發者來說都是很重要的。 iOS系統的資源是有限的,應用程序在前台和在後台的狀態是不一樣的。在後台時,程序會受到系統的很多限制,這樣可以提高電池的使用和用戶體驗。
//開發app,我們要遵循apple公司的一些指導原則,原則如下:
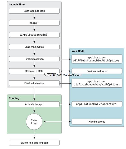
狀態如下:
Not running 未運行 程序沒啟動
Inactive 未激活 程序在前台運行,不過沒有接收到事件。在沒有事件處理情況下程序通常停留在這個狀態
Active 激活 程序在前台運行而且接收到了事件。這也是前台的一個正常的模式
Backgroud 後台 程序在後台而且能執行代碼,大多數程序進入這個狀態後會在在這個狀態上停留一會。時間到之後會進入掛起狀態(Suspended)。有的程序經過特殊的請求後可以長期處於Backgroud狀態
Suspended 掛起 程序在後台不能執行代碼。系統會自動把程序變成這個狀態而且不會發出通知。當掛起時,程序還是停留在內存中的,當系統內存低時,系統就把掛起的程序清除掉,為前台程序提供更多的內存。
下圖是程序狀態變化圖:

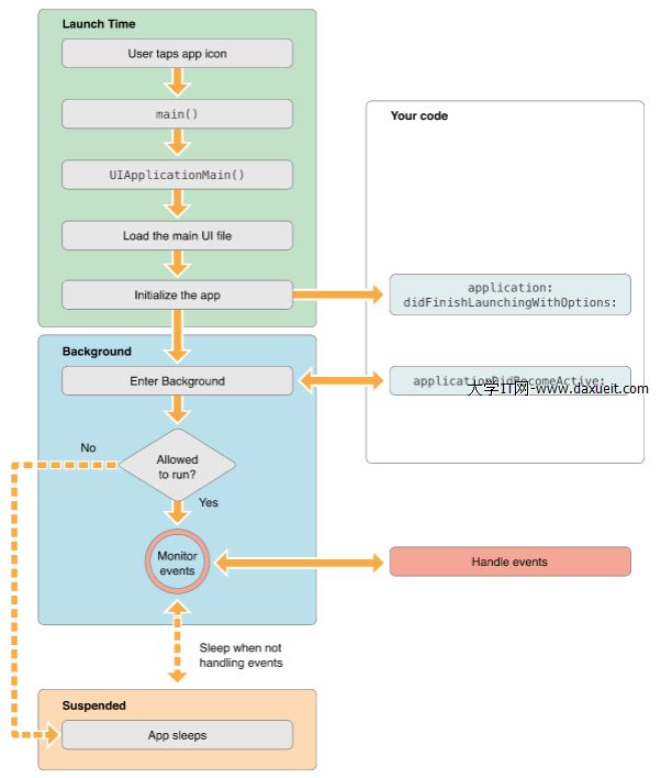
各個程序運行狀態時代理的回調:
- (BOOL)application:(UIApplication *)application willFinishLaunchingWithOptions:(NSDictionary *)launchOptions 告訴代理進程啟動但還沒進入狀態保存 - (BOOL)application:(UIApplication *)application didFinishLaunchingWithOptions:(NSDictionary *)launchOptions 告訴代理啟動基本完成程序准備開始運行 - (void)applicationWillResignActive:(UIApplication *)application 當應用程序將要入非活動狀態執行,在此期間,應用程序不接收消息或事件,比如來電話了 - (void)applicationDidBecomeActive:(UIApplication *)application 當應用程序入活動狀態執行,這個剛好跟上面那個方法相反 - (void)applicationDidEnterBackground:(UIApplication *)application 當程序被推送到後台的時候調用。所以要設置後台繼續運行,則在這個函數裡面設置即可 - (void)applicationWillEnterForeground:(UIApplication *)application 當程序從後台將要重新回到前台時候調用,這個剛好跟上面的那個方法相反。 - (void)applicationWillTerminate:(UIApplication *)application 當程序將要退出是被調用,通常是用來保存數據和一些退出前的清理工作。這個需要要設置UIApplicationExitsOnSuspend的鍵值。 - (void)applicationDidFinishLaunching:(UIApplication*)application 當程序載入後執行
在上面8個方法對應的方法中鍵入NSLog打印。
現在啟動程序看看執行的順序:
啟動程序 lifeCycle[40428:11303] willFinishLaunchingWithOptions lifeCycle[40428:11303] didFinishLaunchingWithOptions lifeCycle[40428:11303] applicationDidBecomeActive
按下home鍵
lifeCycle[40428:11303] applicationWillResignActive lifeCycle[40428:11303] applicationDidEnterBackground
雙擊home鍵,再打開程序
lifeCycle[40428:11303] applicationWillEnterForeground lifeCycle[40428:11303] applicationDidBecomeActive


main函數是程序啟動的入口,在iOS app中,main函數的功能被最小化,它的主要工作都交給了UIKit framework
[cpp]view plaincopy
UIApplicationMain函數有四個參數,你不需要改變這些參數值,不過我們也需要理解這些參數和程序是如何開始的
argc 和argv參數包含了系統帶過來的啟動時間。 第三個參數確定了主要應用程序類的名稱,這個參數指定為nil,這樣UIKit就會使用默認的程序類UIApplication。第四個參數是程序自定義的代理類名,這個類負責系統和代碼之間的交互。它一般在Xcode新建項目時會自動生成。
另外 UIApplicationMain函數加載了程序主界面的文件。雖然這個函數加載了界面文件,但是沒有放到應用程序的windows上,你需要在Delegate的application:willFinishLaunchingWithOptions方法中加載它。
一個應用程序可以有一個主的storyboard文件或者有一個主的nib文件,但不能同時有兩個存在。
如果程序在啟動時沒有自動加載主要的故事版或nib文件,你可以在application:willFinishLaunchingWithOptions方法裡准備windows的展示。

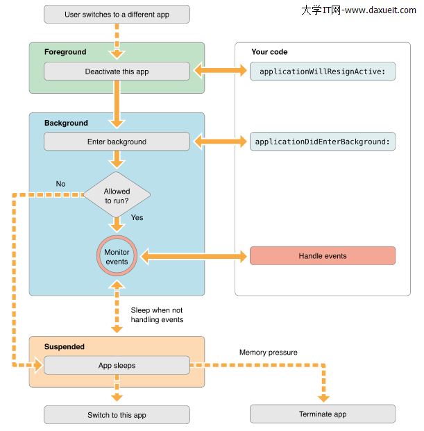
在iOS5,通知不會把程序變成為激活狀態,通知會顯示在狀態欄上,如果你;拉下狀態欄,程序會變成inactive,把狀態欄放回去,程序變回active。
按鎖屏鍵也是另外一種程序的中斷,當你按下鎖屏鍵,系統屏蔽了所有觸摸事件,把app放到了後台,這時app狀態是 inactive,並進入後台。
applicationDidBecomeActive: 方法應該上面提到的任務重新開始,比如重新開始timer, 繼續分發隊列,提高OpenGL ES的幀率。不過游戲要回到暫停狀態,不能自動開始。
PS:只有在IOS4以上系統或者支持多任務的設備才能後台運行。不然會直接結束狀態。
當app處於掛起狀態時,它是不能執行任何代碼的。因此它不能處理在掛起期間發過來的通知,比如方向改變,時間改變,設置的改變還有其他影響程序展現的或狀態的通知。在程序返回後台或前台是,程序都要正確的處理這些通知。
用戶操作設備,相關的操作事件被系統生成並通過UIKit的指定端口分發。事件在內部排成隊列,一個個的分發到Main run loop 去做處理。UIApplication對象是第一個接收到時間的對象,它決定事件如何被處理。觸摸事件分發到主窗口,窗口再分發到對應出發觸摸事件的View。其他的事件通過其他途徑分發給其他對象變量做處理。
大部分的事件可以在你的應用裡分發,類似於觸摸事件,遠程操控事件(線控耳機等)都是由app的responder objects對象處理的。Responder objects 在你的app裡到處都是,比如:UIApplication 對象。view對象,view controller 對象,都是resopnder objects。大部分事件的目標都指定了resopnder object,不過事件也可以傳遞給其他對象。比如,如果view對象不處理事件,可以傳給父類view或者view controller。