你好,歡迎來到IOS教程網

 Ios教程網 >> IOS教程 >> 蘋果刷機越獄教程 >> iOS8.0-iOS8.1.2完美越獄後修改微信提示音教程

iOS8.0-iOS8.1.2完美越獄後修改微信提示音教程

編輯:蘋果刷機越獄教程

  微信是如今年輕人最愛用的一個社交軟件,如何讓你的微信與眾不同,除了將界面打造的更加漂亮外,換掉那個千篇一律的信息提示音更能夠助你提升一個逼格。下面小編就教大家將微信提示音變成屌炸天的玻璃破碎聲。並附上29個高大上提示音供親們選擇。

  准備工作

 

  1.iOS8.0-iOS8.1.2完美越獄並安裝AFC2補丁【教程】(iOS7越獄不適用此教程)!

  正式教程

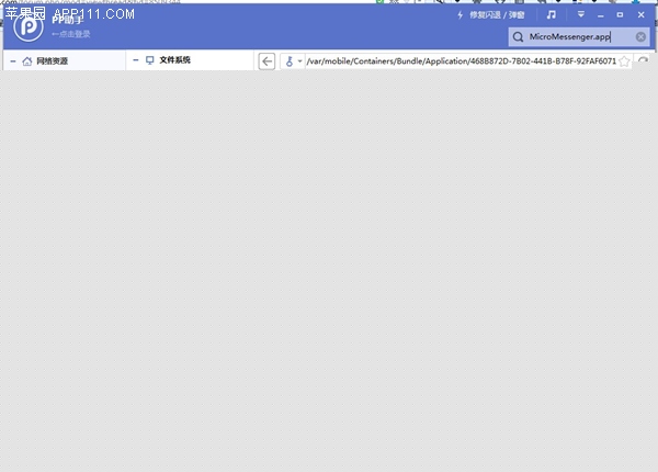
  一,依次進入:文件→文件系統(越獄)→ /var→/mobile→/Applications→微信,然後進入【MicroMessenger.app】這個文件中。你如果嫌麻煩可直接搜索MicroMessenger.app,然後按下回車鍵。也同樣能夠該文件。

  二、往下拖,在以“i”為開頭處找到【in.caf】這個文件,如果你想確認一下這個提示聲,可以雙擊試聽一下。如果你以後想恢復原提示音的話,可先將該文件備份。
  三、點擊上方的【導入】,將下載好的玻璃破碎聲文件覆蓋掉原文件。
點擊【是】

 

  四、接下來重啟手機,打開微信,進入主屏,在來信息的時候,就會發現微信提醒聲已經變成了玻璃掉地的聲音,非常的碉堡。

  如果你嫌這個提示還不夠的話,接下來小編為大家分享29個MX4的微信提示音,大家可心情的設置你的微信提示聲。大家在導入之前記得將鈴聲名字改成in.caf。

  1. 上一頁:
  2. 下一頁:
蘋果刷機越獄教程| IOS教程問題解答| IOS技巧綜合| IOS7技巧| IOS8教程
Copyright © Ios教程網 All Rights Reserved